发布日期:2026-01-28
第一步:打开巨量ip官网(https://www.juliangip.com/),输入账号密码登录后进入用户管理后台。点击左侧的“产品管理”下面的“动态代理(包时)”。点击需要使用的套餐后的“生成提取连接”。

第二步:在快速生成API提取链接页面,先点击“生成API链接”,再根据需求“复制链接”或者“直接打开链接”提取API信息。

第三步:下载并完成注册蜂巢指纹浏览器(NestBrowser),登录后台,点击「新建浏览器环境」;

第四步:根据需求情况设置指纹浏览器性能参数;

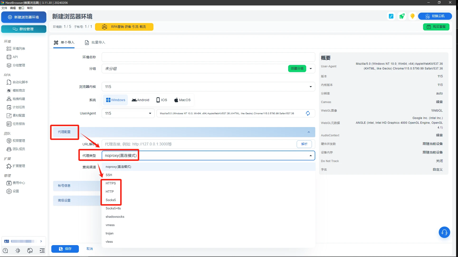
第五步:在「代理配置」分类中,选择代理类型:「HTTP」/「HTTPS」/「Socks5」。

第六步:在「代理配置」中进行代理主机、代理端口、代理账号、代理账号、代理密码的填写。
根据自身需求完成填写「账号信息」和「高级设置」,并进行保存;

第七步:打开新建立好的浏览器环境,若所运营账号数量多,请购买所需地区IP后重复以上步骤或者在创建环境时选择批量导入即可。

2026-03-25
2026-03-25
2026-03-25
2026-03-25
2026-03-25
2026-01-28

关注巨量HTTP公众号
在线客服
客户定制
QQ客服 (09:00 - 24:00)
咨询热线 (09:00 - 24:00)
15629532303
扫码联系微信客服
公众号
扫码关注微信公众号
返回顶部